Support #27
openfilter node behavior
0%
Description
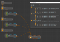
i was playing around with the filter node for the first time today. i made a little test setup that looks like this:
the layer preview is from the smart logic layer in the bottom right.
my idea was to use the filter nodes to filter by "lights_top", "lights_moon", and "lights_sun" to put the corresponding layers with their groups into GroupA, GroupB and GroupC.
this works, i get the expected result, but i realized that icarus is stacking everything a bit unefficient. first a stack like in the layer preview is generated, then the first filter nodes takes the first group and puts it into GroupA. but after that the whole stack with all 3 groups is build again from scratch for the second filternode and after that again for the third filter node. so basically it is stacking 12 layers into 3 groups, then takening one group with 4 layers from that stack and deleting the rest instaed of reusing that stack for the next filter node.
maybe i'm just using it wrong but it seems quite unefficient this way. or am i using it the wrong way?
Files
DM Updated by Dariusz Makowski about 4 years ago
Hey
Yeh, that is correct. He does not cache shared nodes yet. Its a difficult task to solve that I'm working on in the background.
In the future, it should recognize shared nodes & reuse their content. But I haven't had time to properly implement it yet.
SS Updated by Sebastian Schierwater about 4 years ago
ok cool, sounds good.